요즘 가장 핫한 그림 그리는 AI 는 Flux 라고 하여
내 사양 낮은 컴터에서도 돌아가는지 설치~
우선 ComfyUI 라는 Tool 설치
https://github.com/comfyanonymous/ComfyUI
GitHub - comfyanonymous/ComfyUI: The most powerful and modular diffusion model GUI, api and backend with a graph/nodes interface
The most powerful and modular diffusion model GUI, api and backend with a graph/nodes interface. - comfyanonymous/ComfyUI
github.com
windows에 Direct Link to Download 클릭
압축 풀고 아래 파일 실행~


뭔가 멋진 툴이 실행됨
그다음 ComfyUI Manager 라는 것도 설치 하라고 하네요
https://github.com/ltdrdata/ComfyUI-Manager
GitHub - ltdrdata/ComfyUI-Manager: ComfyUI-Manager is an extension designed to enhance the usability of ComfyUI. It offers manag
ComfyUI-Manager is an extension designed to enhance the usability of ComfyUI. It offers management functions to install, remove, disable, and enable various custom nodes of ComfyUI. Furthermore, th...
github.com
아래 위치에서
D:\ComfyUI_windows_portable_nvidia\ComfyUI_windows_portable\ComfyUI\custom_nodes
매니저 소스 가져온 뒤에
git clone https://github.com/ltdrdata/ComfyUI-Manager.git
compy ui 를 재 실행해 주면
아래 Manager 버튼이 새로 생김

그리고 flux 모델 다운로드
아래 링크는 fp8 로 메모리 사용량을 줄여 놓은 모델 같다.
https://huggingface.co/Kijai/flux-fp8/tree/main
Kijai/flux-fp8 at main
huggingface.co
flux 파일 두개 다운로드~ >
D:\ComfyUI_windows_portable_nvidia\ComfyUI_windows_portable\ComfyUI\models\unet
그리고 VAE 모델도 다운로드~> D:\ComfyUI_windows_portable_nvidia\ComfyUI_windows_portable\ComfyUI\models\vae
https://huggingface.co/black-forest-labs/FLUX.1-dev/tree/main/vae
black-forest-labs/FLUX.1-dev at main
You need to agree to share your contact information to access this model This repository is publicly accessible, but you have to accept the conditions to access its files and content. By clicking "Agree", you agree to the FluxDev Non-Commercial License Agr
huggingface.co
그리고 CLIP 도 다운로드 해야됨 -> D:\ComfyUI_windows_portable_nvidia\ComfyUI_windows_portable\ComfyUI\models\clip
https://huggingface.co/comfyanonymous/flux_text_encoders/tree/main
comfyanonymous/flux_text_encoders at main
huggingface.co
각각 파일들을 models 폴더 안에 각각 위치에 잘 이동 시킴
그리고 나서 comfyui 의 workflow template 같은걸 활용하는 듯 한데
아래 링크에서 json 을 다운로드 해서
comfyui 화면에 드래그 앤 드랍 하면
https://openart.ai/workflows/maitruclam/comfyui-workflow-for-flux-simple/iuRdGnfzmTbOOzONIiVV
AI Art Generator: Free AI Image Generator & Editor | OpenArt
Explore AI image generators with our free photo generators & editors. Perfect for transforming ideas into stunning visuals using text-to-image prompts.
openart.ai
우리가 다운로드 한 모델들을 활용할 수 있을 것 같다.

그리고 나서 Queue Prompt 를 클릭했더니
내 경우에는 메모리 부족으로 실행이 안됐다.
그래서
https://civitai.com/images/22467888
Image posted by Inner_Reflections_AI
civitai.com
이 링크에서 이미지를 우측 클릭 해서 다운로드 하면
ComfyUI_00008_.png
이 파일을 다운로드 받을 수 있는데
이 이미지를 그대로 CompyUI 화면에 드래그 앤 드랍 하고
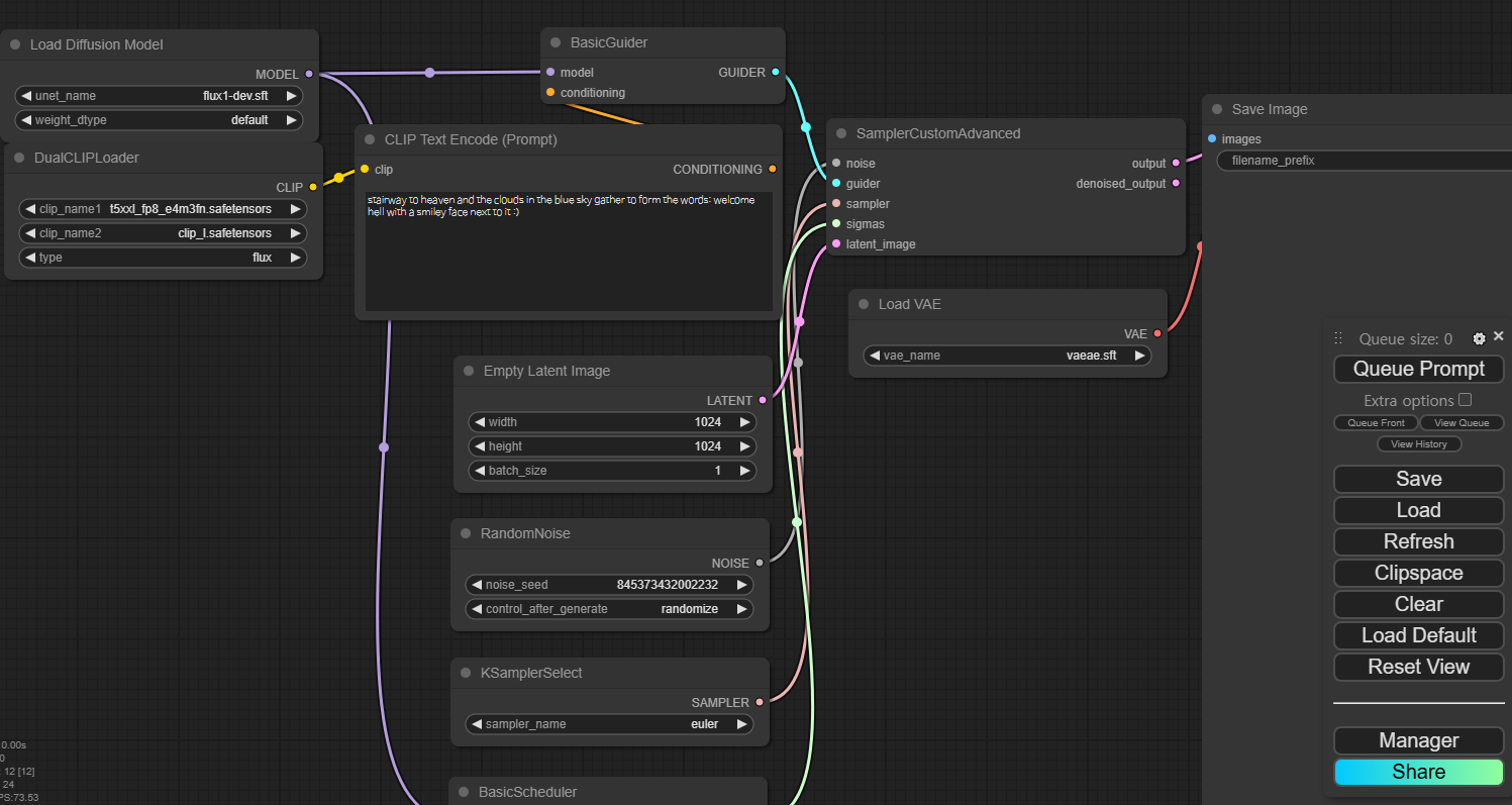
화면 안에 node 중에
아래 부분을 차례로 맞춰 주면 (바꾸고 싶은 부분을 클릭하면 내가 다운로드 했던 파일이 보인다)

Queue Prompt 가 이제 실행 가능해 지고

이렇게 터미널에서 실행 되는 모습이 보인다.
그리고 드디어 이미지 생성 완료~!!

그리고 프롬프트 내용을 다시 보니 오호라 ㅋㅋㅋ 어느정도 구현이 된 것 같다.
내 컴 GTX 1070 8G 그래픽 카드로 아주 오래전 모델인데
휴~ 어느정도 돌아간 부분에 감사~!!

컴퓨터가 너무 힘들어 하여 새로 샀던 내용 기록한 블로그 입니다.
https://devmeta.tistory.com/111
가성비 AI 컴퓨터 조립 사양 (GPU 16G - ollama, comfyui 용 컴퓨터)
얼마전 PC 가 상태가 좋지 않아 컴퓨터를 알아보기 시작 했다. Flux, StableDiffusion 등의 모델을 돌려보려면 최소 GPU 메모리가 16기가는 되어야 겠다고 생각 해서 이것 저것 알아보기 시작 했다.
devmeta.tistory.com
오늘 참고한 유투브 영상입니다~
정말 감사합니다~!!
https://www.youtube.com/watch?v=3lsUBqvZP68&t=229s
컴퓨터 새로 사고 FLUX 다시 설치 했던 블로그 작성 글입니다.
https://devmeta.tistory.com/107
윈도우에서 Flux Dev 사용하기 (feat. ComfyUI)
Cuda 12.4 설치 하고 그 버전에 맞는 Torch 설치 함pip3 install torch torchvision torchaudio --index-url https://download.pytorch.org/whl/cu124 Cuda와 Torch 버전 안맞으면 ComfyUI 설치 중 에러 ComfyUI 설치https://github.com/
devmeta.tistory.com
'AI' 카테고리의 다른 글
| Qwen2-VL 맥북에서 써보기 (M1 max) (0) | 2024.09.11 |
|---|---|
| 한글 젤 잘 보는 이미지 모델 Qwen2-VL (0) | 2024.08.30 |
| phi-3.5-vision 사용해 보기 (눈 달린 AI?) (7) | 2024.08.27 |
| llama3.1 파인튜닝 퀵하게~ (with Colab) (0) | 2024.08.26 |
| 한글 더 잘하는 llama3 찾아서 ollama에 연결하기 (feat. Bllossom ELO) (4) | 2024.07.10 |