Cuda 12.4 설치 하고
그 버전에 맞는 Torch 설치 함
pip3 install torch torchvision torchaudio --index-url https://download.pytorch.org/whl/cu124
Cuda와 Torch 버전 안맞으면 ComfyUI 설치 중 에러
ComfyUI 설치
https://github.com/comfyanonymous/ComfyUI
ComfyUI Manager 설치
https://github.com/ltdrdata/ComfyUI-Manager
gguf 사용을 위한 Custom Node 설치

https://github.com/ninjaneural/webui/blob/master/memo/comfyui_flux.md
설명서 사용해서 모델 다운받고 저장
UNet 모델 ( models/unet 에 저장 )
https://huggingface.co/city96/FLUX.1-dev-gguf/tree/main
내컴 VRAM 16G 라서 Q5 사용 해봄
8비트 모델
https://huggingface.co/Kijai/flux-fp8/blob/main/flux1-dev-fp8.safetensors
CLIP 모델 ( models/clip 에 저장 )
https://huggingface.co/comfyanonymous/flux_text_encoders/tree/main
VAE 모델
https://huggingface.co/black-forest-labs/FLUX.1-schnell/blob/main/ae.safetensors
각 폴더에 파일들 저장하고
빈 곳에서 더블클릭 -> load diffusion model

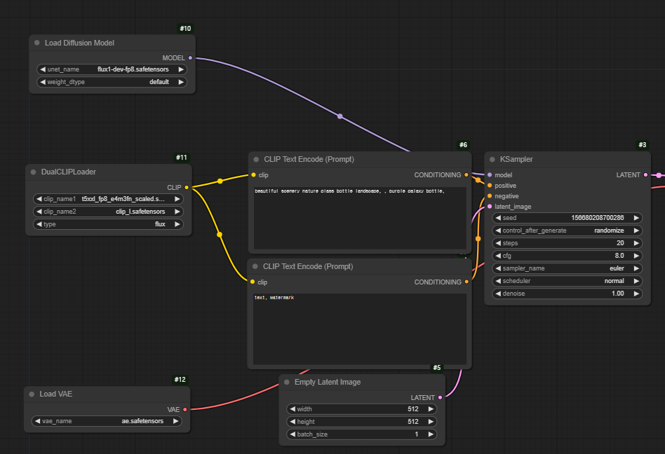
Unet Model 은 8bit 받은거 선택 하고 DualClipLoader 노드와 Load VAE 노드 추가 해서 아래와 같이 셋팅 함

모델과 Clip, VAE 아래처럼 연결 하고

Flux 는 부정 프롬프트는 안먹는다고 함
가이던스를 붙일 수 있다고 함
좀 더 세밀한 이미지를 위해서 Steps를 올려주면 좋음
좌측이 Steps 10, 우측이 Steps 20

양자화 모델을 사용하면 속도가 더 빠름
아래처럼 gguf 검색해서 모델을 불러오면 됨

속도는 올라가나 성능에는 큰 차이는 없다는
*flux ai 설치 참고 자료 (감사합니다~!!)
https://www.youtube.com/watch?v=L9ZR3DqEksA
'Design' 카테고리의 다른 글
| 친구의 승진, 창업 선물 : 호버펜 인터스텔라 (0) | 2024.11.23 |
|---|---|
| Stable Diffusion 으로 레고 이미지 만들어 보기 (2) | 2024.05.19 |
| 3D Object Capture Test (0) | 2022.01.05 |
| WWDC 21 Keynote 정리 (0) | 2021.06.11 |
| 게이머의 뇌1 - 뇌의 이해 (0) | 2021.06.03 |